Exercise Readiness Screening Does Matter for Safe and Effective Training
Part 9 of the AdaptRx Lab Fitness Foundations Series
By Julian Mines, Founder & CEO, AdaptRx Lab, Inc.
(5-minute read)
Before starting a new exercise program, one needs to know: Am I physically ready?
Exercise readiness screening is a vital first step, managed by a certified fitness expert, to ensure safety, prevent injury, and get the best results. It tells us which exercises one can do, what modifications might be needed, duration, intensity and provides an all-important baseline to accurately track progress.
The use and knowledge of professionally recognized standard tools like the PAR-Q+ and e-PARmed-X+ Screening help fitness and clinical professionals safely evaluate the client’s health status and readiness before designing an effective program and starting any new program.
Following a thorough, evidence-backed process protects the client and helps fitness professionals design a program the client can stick with consistently.
At AdaptRx Lab, screening isn’t just a formality—it’s the foundation for every safe, effective, and results-driven fitness program we design for our clients.”
_____________________________________
Quick Jumps: What You’ll Find in This Article. Jump to the section in this article that most interests you:
1. PAR-Q+ and ePARmed-X+ Screening – What each are and why they matter
2. Intake Questionnaire – Why lifestyle, habits, and medical history matter
3. Physical and Movement Assessment – How certified professionals measure fitness objectively and safely
4. Advanced Biometric Testing – VO₂ Max, DEXA, metabolic, or digital movement analysis
5. Defining the Word “Fitness” – Addressing common misconceptions
6. Designing a Personalized Fitness Program – How results guide program design that a client will actually follow
7. Periodic Reassessment – Why check-ins are critical for progress
8. Pre-Exercise Screening Workflow – A visual summary of the full process
9. Conclusion – How this prepares one for injury prevention and success
_____________________________________
PAR-Q+ and ePARmed-X+ Screenings
What are these?
• PAR-Q+ is a simple, standardized online questionnaire that asks about health conditions and symptoms that might make exercise risky.
• ePARmed-X+ is a follow up questionnaire for those who answer “yes” to any PAR-Q+ question. It’s another online tool that guides further evaluation and may suggest medical clearance or supervised exercise is needed.
Why these matter: These standard tools have been vetted, approved by international authorities and are used worldwide to make sure exercise is safe for everyone, no matter age, fitness level, or health condition, protecting both the client and the coach.
Official information: ePARmed-X+
Intake Questionnaire
After a standard PAR-Q+ screening, professionals should collect and document more detailed health related information, including:
• Past and current medical conditions
• Medications and allergies
• Family history of chronic disease
• Previous injuries
• Exercise experience and preferences
• Lifestyle factors: sleep, nutrition, stress, smoking
• Behaviors, habits, schedule and goals
This step, accompanies by a verbal exchange to clarify any points or to ask questions from either party, uncovers what risks may exist, what may need additional medical clearance, a client’s specific goals, or past challenges so that the fitness coach can design and teach strategies will help the client commit to a program long-term.
Physical and Movement Assessment
Important: Physical assessments for exercise programing should be performed only by a qualified practitioner or certified fitness professional. This ensures safety, accuracy, and proper interpretation.
Typical assessments should include:
• Anthropometrics: height, weight, body composition, measurements, BMI
• Cardiovascular fitness: submaximal or maximal testing
• Strength and endurance: maximum lifting and endurance capacity
• Flexibility and mobility: range of motion, functional movement
• Balance and coordination: static and dynamic stability tests
These objective measurements measure a person’s current capabilities and limitations, helping the fitness professional to design a personalized, safe and effective program.
Advanced Biometric Testing
Some screenings can include deeper objective biometric or performance testing, such as:
• VO₂ Max: measures aerobic capacity
• DEXA scan: precise body composition
• Resting Metabolic Rate (RMR): estimates daily calorie needs at rest
• Digital Precision Movement Analysis: movement quality and biomechanics
These are not required for everyone, but they add additional objective variables and help to refine and further personalize fitness or nutritional programming, improving the chance of positive outcomes and adherence.
Defining the Word “Fitness”
Fitness: a comprehensive state of health and well-being, defined both by the physical capacity to perform daily tasks efficiently AND by a broader, holistic lifestyle that encompasses mental, emotional, and physical resilience.
While we commonly equate “fitness” simply with exercise, true fitness constitutes a “total fitness” approach that enables individuals to function optimally, resist disease, and manage stress in all areas of life. This is the same kind of total fitness holistic approach that we practice and offer clients at AdaptRx Lab, Inc.
Here is a thorough breakdown of the meaning behind the word “fitness”, which I want everyone to better understand. Below, I move from the common definition to total, holistic fitness and related distinctions.
1. The Common Definition: Physical Fitness (Exercise):
At its core, physical fitness is defined as attributes that people have or achieve relating to their ability to perform physical activity. These attributes are often achieved through structured exercise. Fitness is the body’s ability to function efficiently and effectively in work and leisure activities, to be healthy, to resist diseases, and to meet emergency situations.
Components of Physical Fitness (Health-Related)
Cardiorespiratory Endurance: The ability of the heart and lungs to supply oxygen to muscles for extended periods and under certain conditions.
Muscular Strength: The maximum amount of force a particular muscle or muscle group can exert.
Muscular Endurance: The ability of the body and its muscles to perform contractions for extended periods without fatigue or exhaustion.
Flexibility: The range of motion available at each joint in the body.
Body Composition: The relative amount of fat, muscle, bone, and other tissues in the body.
Components of Physical and Functional Fitness (Skill-Related)
These are often associated with athletic performance, but also play a role in everyday functionality at any age:
Agility, Balance, Coordination, Power, Speed, and Reaction Time
2. The Broader Definition: Total Fitness (Holistic Approach):
The true meaning of fitness goes beyond physical prowess and aesthetics. And in my AdaptRx Lab practice we promote a multi-dimensional concept that involves the synergy of the mind and body. It includes the ability to cope with the stressors of modern life and maintain positive social relationships.
Key Pillars of Total Fitness
Physical Fitness: Regular movement, strength, flexibility and endurance (as defined above).
Functional Mobility: The capacity to breathe efficiently both while at rest and while exercising. The ability to perform highly skilled moves (such as in a sports setting) and daily tasks—such as carrying groceries, climbing stairs, gardening, walking or playing with children—without undue fatigue or injury.
Mental and Emotional Fitness: Building mental fortitude, resilience, positive thinking, connection, quietness and managing stress through mindfulness or meditation.
Nutritional Fitness: Fueling the body with appropriate nutrients and utilizing nutrients efficiently to support energy, recovery, metabolism and immune function.
Recovery and Rest: Sufficient sleep, breathing and intentional recovery to prevent burnout and injury.
3. The Distinction: Activity vs. Exercise vs. Fitness:
It is important to understand that these terms are related, but distinct:
Physical Activity: Any bodily movement produced by skeletal muscles that results in energy expenditure (e.g., walking to the car).
Exercise: A subset of physical activity that is planned, structured, and repetitive, aimed at improving the body’s strength, endurance, function, etc.
Fitness: The result of consistent, holistic activity, exercise, recovery, stress management, connection, nurturing and proper nutrition.
Summary of Fitness
True fitness is not a destination, but a “way of life” or lifestyle. It is the optimal harmony of physical strength, mental resilience, and emotional balance, allowing an individual to thrive rather than merely survive, both in daily life and in demanding or even unexpected situations.
Designing a Personalized Fitness Program
Now that we are aligned on the deeper definition of the word “fitness”, we can review the components of designing a truly effective and valuable fitness program.
Once screening and physical assessments are done, a fitness program should be designed to be holistic, yet specific and customized to the individual. Professionals should consider the following when designing a program for their clients:
• Medical risk, clearance status with any limitations or modifications needed
• Current fitness, endurance and movement abilities
• Goals, preferences, schedule and lifestyle
• Current behaviors, habits, and factors that influence consistency
• Habit-building techniques that will align with the individual
• Recovery ability and stress outside structured exercise
• Holistic support factors: nutrition, socialization, learning, sleep and breathing
A fitness program designed with these factors in mind will be safer, more effective, satisfying and easier to stick with for the long-term.
Periodic Reassessment
Health and fitness status changes over time and as we age. It is important to work with a professional periodically to reassess, revise and refresh programming to:
• Track progress
• Update health information
• Ensure safety or adjust exercises safely
• Avoid or address plateaus, address changing needs
• Optimize and continue intelligent adaptation
• Keep to the most current techniques and research
• Keep interest, variety and motivation for the individual
• Continue to provide expertise and support
Without reassessment and revisions, fitness programs eventually lose effectiveness, relevance or risk injury.
_______________________________
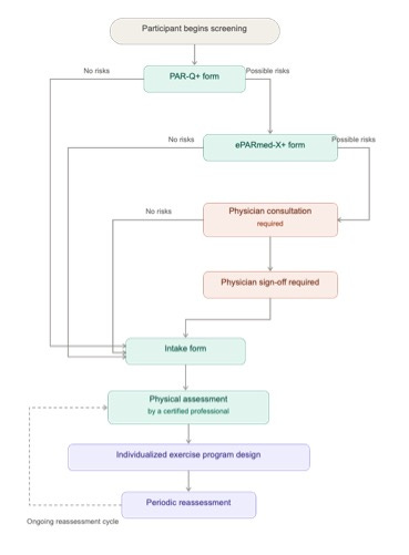
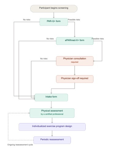
Pre-Exercise Screening Workflow
A standardized flowchart visual for fitness professionals to safely onboard new clients
_______________________________
Conclusion
Exercise readiness screening helps shed light upon a potential client’s overall health, abilities, and risks before starting a fitness program or before designing a truly effective program. Going through the proper steps of pre-exercise screening ensures a program is safe, effective, and tailored to the user. This will also increase the chance of true change for the user and lifelong sustainability.
In our next article on injury prevention and safety, we will review key risk factors to consider before beginning an fitness program. By adhering to structured adverse reaction and injury-prevention strategies, individuals can safely maximize the benefits of exercise. Additionally, guidance from qualified professionals ensures proper oversight, helping to minimize risk and support long-term success.
This article is part of the AdaptRx Lab Fitness Foundations Series, a 10-part exploration of evidence-based fitness principles for lifelong health and performance.
Next article: How to Exercise Safely: Avoiding Injuries and Hidden Health Risks
Thanks for reading the FitIQ publication. We would love if you would spread the word and share this article with your own network.
Follow AdaptRx Lab on Facebook or Instagram to join the movement.
Be the first to hear about the next article in this series.
Scope, Credential, and Trademark Disclosures
Educational Disclaimer: Content is provided for educational purposes only, reflecting the scope of practice of a Certified Strength and Conditioning Specialist (CSCS) and Corrective Exercise Specialist in California. It is not medical advice and does not constitute diagnosis or treatment. Consult a licensed healthcare provider before beginning any exercise program.
Professional Credentials Disclosure: Julian Mines holds healthcare credentials, including a Doctor of Chiropractic degree and post-graduate training in sports medicine and rehabilitative exercise. All services offered through AdaptRx Lab, Inc. are delivered strictly in a fitness, performance, and general wellness context. Credentials are provided solely for transparency and educational purposes.
Trademark Notice: FitSpan, Intelligent Adaptation, Active8 Essentials for Well-Being, and the AdaptRx Lab Foundation Blueprint are proprietary names and associated proprietary systems, processes, and philosophies developed and used by AdaptRx Lab since 2025 in our marketing, operational programs, and client services. These marks identify and distinguish our unique methods, services, and approach within the fitness, wellness, and lifestyle industry. AdaptRx Lab claims ownership of these marks and associated systems, and they are intended to signify the exclusive origin and quality of our programs and services. Use of these marks by third parties without permission is strictly prohibited.
References:
American College of Sports Medicine. ACSM’s Guidelines for Exercise Testing and Prescription. 12th ed. Wolters Kluwer; 2024.
American Council on Exercise. ACE Personal Trainer Manual. 6th ed. American Council on Exercise; 2020.
Canadian Society for Exercise Physiology. PAR-Q+ and ePARmed-X+ User Guide. Canadian Society for Exercise Physiology; 2022.
Enoka RM. Neuromechanics of Human Movement. 5th ed. Human Kinetics; 2015.
Keadle SK, Lee IM, et al. Current evidence on resistance exercise and health outcomes for future physical activity guidelines. American College of Sports Medicine; 2024.
McArdle WD, Katch FI, Katch VL. Exercise Physiology: Nutrition, Energy, and Human Performance. 9th ed. Wolters Kluwer; 2022.
National Strength and Conditioning Association. NSCA’s Essentials of Strength Training and Conditioning. 4th ed. Human Kinetics; 2021.
Paluch AE, Boyer WR, Franklin BA, et al. Resistance exercise training in individuals with and without cardiovascular disease: 2023 update. Circulation. 2024;149(3):e217-e231.




